Skip to Content

Showcase

Built with React Flow

React Flow is used in all kinds of projects, from open-source side projects to big enterprise apps. Explore some of our favorite examples from the web.

Agentok screenshot
Agentok

Visual tools for multi-agent development built on Microsoft’s AutoGen framework

Ameliorate screenshot
Ameliorate

A flowchart builder to solve problems efficiently.

AppBlocks screenshot
AppBlocks

Drag and Drop Node Based Editor to Design Firmware for IoT Devices

Arroyo screenshot
Arroyo

Distributed stream processing engine written in Rust

Attio screenshot
Attio

Build out workflows to automate common actions across CRM processes

Bethany Robertson screenshot
Bethany Robertson

Node based archive page for a portfolio.

Carto

Improving Carto's end-user experience with React Flow Pro examples

Our customers can solve their spatial problems thanks to our data catalog and analytical tools. We are using React Flow for our Workflows tool, which is our main visual tool to automate data preparation & analysis pipelines

Improving Carto's end-user experience with React Flow Pro examples
Bit Cloud screenshot
Bit Cloud

Visualizer for component dependencies and hierarchies

Cascade screenshot
Cascade

No-code data transformation toolkit for translating data into tables, charts or interactive apps

Chainner screenshot
Chainner

Node-based UI for chaining image processing workflows powered by neural networks

ChartDB screenshot
ChartDB

Open-source database diagrams editor, visualize and design your DB with a single query.

CircuLearn screenshot
CircuLearn

An interactive simulator designed to teach and demonstrate fundamental concepts in logic circuits.

Controller Lab screenshot
Controller Lab

Drag-and-drop tool for remapping input devices

DoubleLoop

Tracking business goals with React Flow-powered maps

React Flow is the majority of our core user experience. Our users interact with all the of the domain objects in our system via the React Flow pages. We have been leveling up our overall set of to feel as natural as FigJam and Miro.

Tracking business goals with React Flow-powered maps
Datablocks screenshot
Datablocks

Editor for exploring, analyzing and transforming data. Built by the creators of React Flow.

Datadef screenshot
Datadef

App that helps to visualize data lineage, define table relationships, and generate documentation automatically.

Datascale screenshot
Datascale

The AI-native data design tool for engineers

DBDraw screenshot
DBDraw

A developer tool designed for backend developers to visualize database schemas and seamlessly export or sync them with their projects.

Dify screenshot
Dify

An open-source LLM app development platform

Docugram screenshot
Docugram

App that transforms documents into dynamic flow charts.

Hubql

Flexible data model visualization with Hubql and React Flow

We were seeking a React library that helps us to turn data models into visualization without spending too much time building abstractions and interactive elements. To save time in development we opted for a stable, mature and feature-rich library that we can extend with custom rendering options.

Flexible data model visualization with Hubql and React Flow
Domino screenshot
Domino

Open source platform for creating and monitoring advanced workflows.

Flojoy screenshot
Flojoy

No CodePython Programming for Test, Measurement, & Control

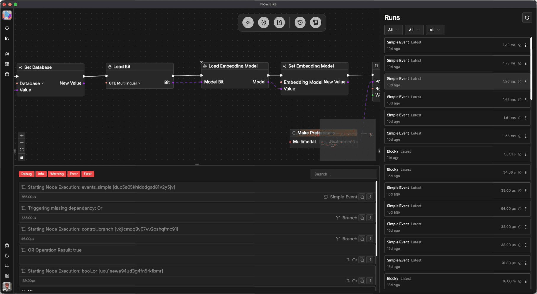
Flow-Like screenshot
Flow-Like

Workflow builder for automation and AI with typed connections, offline execution, and enterprise-ready governance.

FlowiseAI screenshot
FlowiseAI

Drag & drop UI to build customized LLM flows

Flyff Skill Simulator screenshot
Flyff Skill Simulator

A simulator for planning, experimenting and visualizing skills built in the Flyff Universe server

Formity UI screenshot
Formity UI

Formity is a React package for building advanced multi-step forms.

OneSignal

Automating OneSignal's customer engagement with a React Flow workflow builder

OneSignal is a customer engagement platform, we send over 12 billion messages daily... After finding React Flow and creating an early proof of concept, it was a no brainer that we would use this over building something from scratch.

Automating OneSignal's customer engagement with a React Flow workflow builder
GenAIntel screenshot
GenAIntel

AI Media Generation Platform for creating images and videos with simple workflows

Geoplex screenshot
Geoplex

Tool for creating automated workflows for geo data processing tasks

Graphologue screenshot
Graphologue

Convert text-based responses from LLMs into graphical diagrams in real time

Heuristica screenshot
Heuristica

AI-powered mind maps and concept maps for visual learning, thinking and research.

Ideation Studio screenshot
Ideation Studio

Inspiration board where users can add media and text to a canvas

JSON Sea screenshot
JSON Sea

Import JSON files to visualize their data structure in a React Flow graph

LangFlow screenshot
LangFlow

Build apps with a drag and drop user interface powered by LangChain

Liam ERD screenshot
Liam ERD

App for generating ER diagrams from a database.

MindSnap screenshot
MindSnap

Chrome extension that transforms any webpage into interactive mind map.

NodeZero screenshot
NodeZero

Autonomous penetration testing platform

OneSignal screenshot
OneSignal

OneSignal Journeys is a visual no-code workflow builder to automate messaging

Open Metadata screenshot
Open Metadata

Platform for metadata ingestion, exploration, and collaboration

OTelBin screenshot
OTelBin

Web-based tool to facilitate OpenTelemetry collector configuration editing and verification

Primer screenshot
Primer

No-code workflow builder for payment and commerce automation

Prismaliser screenshot
Prismaliser

Database schema visualiser for Prisma

Repree screenshot
Repree

A React flow based tool that visualizes relationships between files in codebases.

Retool screenshot
Retool

Interactive workflow builder to connect all your data from APIs, Services and Databases

Shaderfrog screenshot
Shaderfrog

An engine-agnostic no-code shader editor and composer

Sim Studio screenshot
Sim Studio

An open source platform to build AI agents.

simple-ai screenshot
simple-ai

An open-source library of AI-focused UI components, app blocks, and React Flow workflows designed to accelerate development.

Stack screenshot
Stack

Tool for integrating AI with data sources and build AI based automations.

Strelka UI screenshot
Strelka UI

File analysis interface for Strelka to upload and review file details, highlights, and metadata.

Stripe screenshot
Stripe

Stripe uses React Flow to enhance their documentation with Flowcharts

Supabase screenshot
Supabase

Visualizes PostgreSQL table relations

Taktile screenshot
Taktile

Build, run, and evaluate automated decision flows and risk models

Tersa screenshot
Tersa

Tersa is an open source canvas for building AI workflows powered by various industry-leading AI models.

ToolJet screenshot
ToolJet

Open source platform to create AI-powered business apps and automations

Traverse screenshot
Traverse

Learning tool with Mindmaps, note-taking, and spaced repetition flashcards

TSDiagram screenshot
TSDiagram

Create relational diagrams of Typescript objects

Typeform screenshot
Typeform

Interactive tool to build and visualize complex survey logic

Unify screenshot
Unify

Tool for building workflows to power GTM outbound sales strategies.

Vestige screenshot
Vestige

A generative music synthesizer, inspired by analog modular synthesizers

VisualFlow screenshot
VisualFlow

A ReactFlow based application for visually designing and generating GitHub Actions workflows

VisualFlows screenshot
VisualFlows

Interactive whiteboard and flowchart designer for sitemaps

Waldiez screenshot
Waldiez

Waldiez allows users to design, orchestrate, and execute complex workflows by integrating various AI models and tools.

Workflow Builder screenshot
Workflow Builder

Visual workflow editor for workflow engines with backend integration.

Your project here?

Have you built something exciting you want to show off? We want to feature it here!

Submit your project

Get Pro examples, prioritized bug reports, 1:1 support from the maintainers, and more with React Flow Pro